概要

プロジェクトに関して


siki 汎用フレームワーク用プロジェクト。
stg? 実際のゲーム用プロジェクト。

ウィンドウに関して

まず、WIN32APIで既にウィンドウが作られていることが前提です。
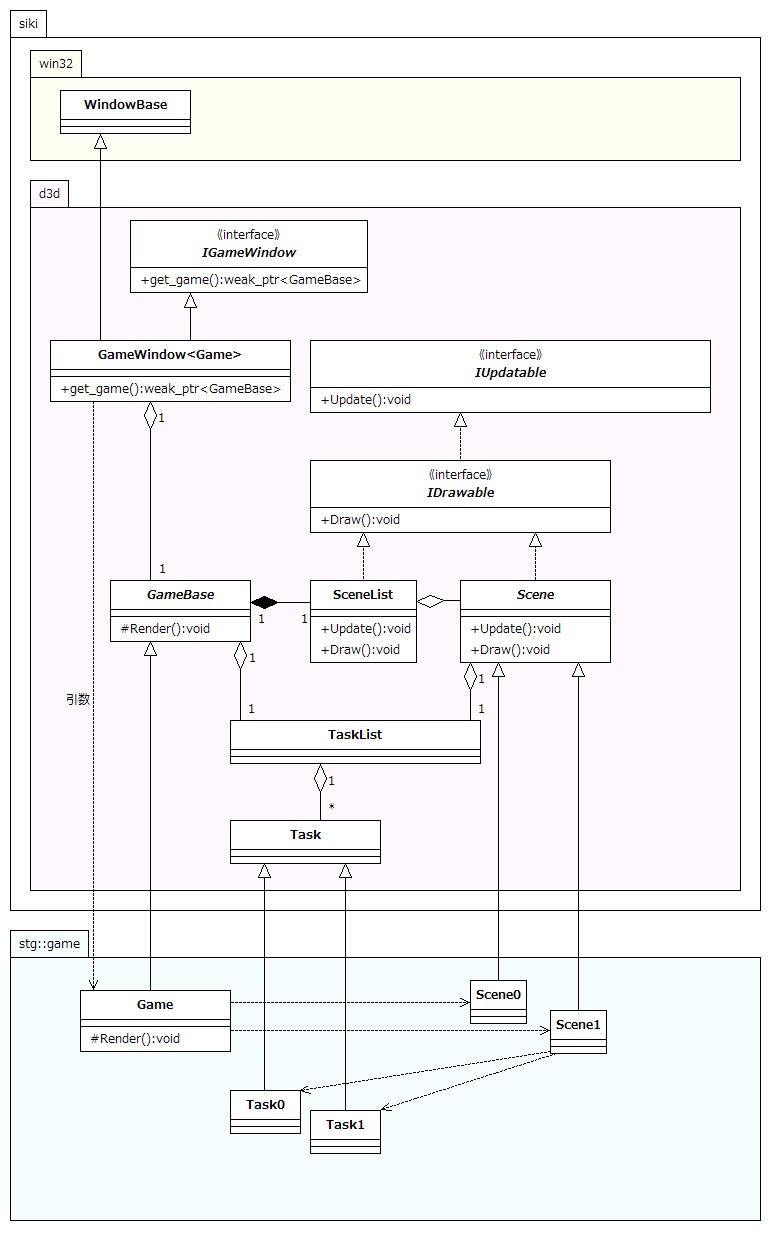
WindowBaseにウィンドウハンドルを渡すと、そのウィンドウをカプセル化します。
具体的には、ウィンドウメッセージをメンバ関数で処理することが出来るようになります。
メッセージループもWindowBase内に存在します。

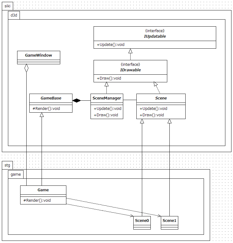
GameWindowはWindowBaseをゲーム用に特化したクラスで、
1つのGameをメンバに持ちます。いわばウィンドウとゲームを関連付けるクラスです。
ウィンドウの状態に合わせて、描画命令、更新命令をGameに送ります。

Gameはゲームを構成する階層構造のルートに相当するクラスです。
なのでインスタンスはプログラム中に2つ以上存在しないと想定しています。
ゲーム固有の実装はGameから派生された具象クラス(StgGame)で行います。
GameとGameWindowは一対一に対応しているので、ゲーム中は互いにアクセスできます。


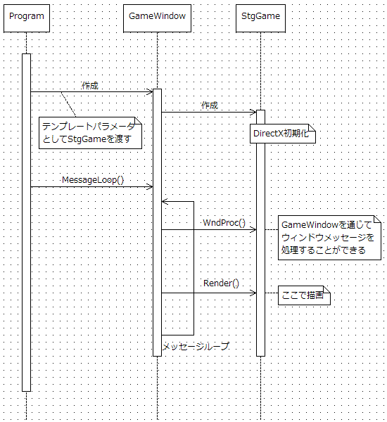
シーケンス図

シーン、およびその関係クラス

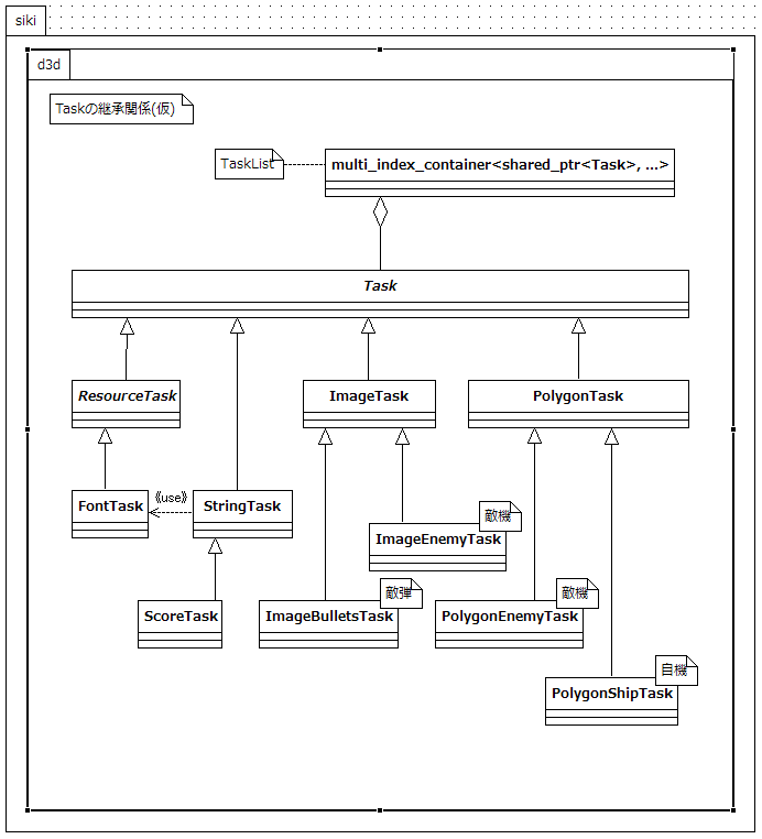
タスク








[09/03/04 00:24][履歴][編集]
最終更新:2009年03月04日 00:24