個人的Sims2Wiki

S2PCI

最終更新:

匿名ユーザー

- view
メンバー限定 登録/ログイン

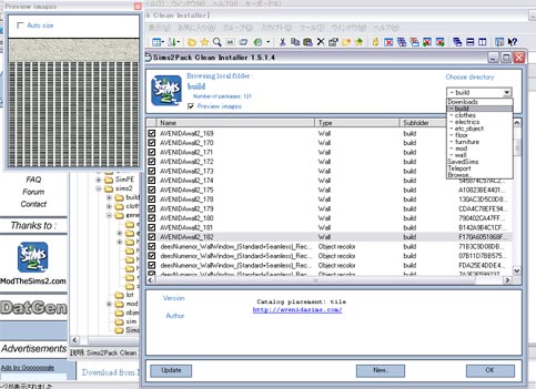
S2PCI  (Sims2Pack Clean Installer)

ダウンロード先: http://sims2pack.modthesims2.com/


  • 「Downloads」フォルダ内の「.package」ファイルを整理したい人におすすめ。
  • わかりやすいインターフェイスで、導入したpackageファイルの管理ができる。
  • ファイル名をクリックすると小さなプレビュー画面に画像が表示される。
  • 動作も軽快。

添付ファイル
記事メニュー
ウィキ募集バナー