ノード

Terragenは、「ノード」という概念に基づいています。ノードは、Terragenのシーンを構成する重要な要素です。ノードは、特定のコントロールと出力のセットを持つ個々のコンポーネントで、それらを接続する事でシーンを形成します。これらのノードには、地形、テクスチャ、オブジェクト、ライティング、カメラ、レンダラーを作成する機能が含まれており、言い換えれば、Terragenシーンのほぼすべての要素に対応しています。

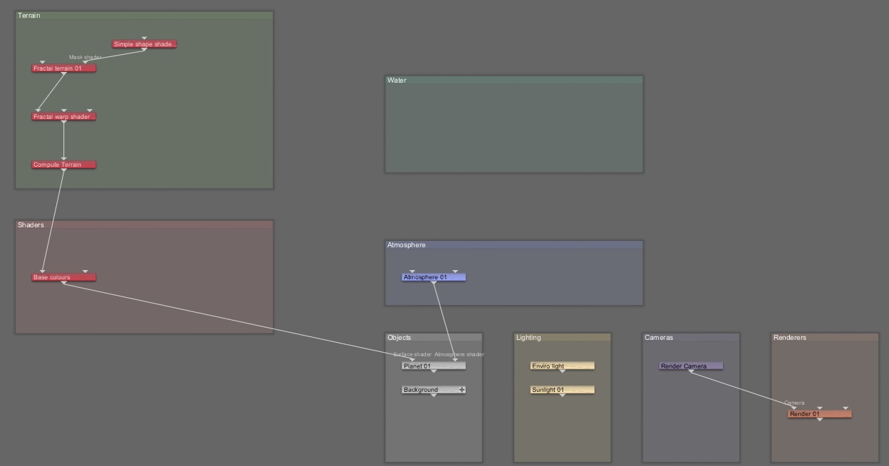
ほとんどのノードはチェーン状に相互接続されており、シーンを定義する情報は、各ノードの接続ポイントを介してノードから次のノードへと流れます。情報は、各ノードがその上のノードからの入力を基に構築または動作するように流れます。つまり、シーンは個々のノードの設定だけでなく、ノードがどのように接続されているかにも依存します。

ノードはノードネットワークで表されます。

ノードは、地形、シェーダ、大気などの主要なエリアに整理されています。ネットワーク内のすべてのノードが必ずしも相互に接続されているわけではありません。例えば、「Lighting」などのグローバルエフェクトは、通常、独立しています。カメラやレンダラーなどの他のノードは相互にのみ接続し、より大きなノードネットワークの中で独自のサブネットワークを形成する場合があります。

ノード間の関係を見る方法は、ノードネットワークだけではありません。ノードはノードリストにも表示されます。

ノードリストは、シーン内のノードをよりシンプルに焦点を絞ったビューです。ネットワーク全体を表示するのではなく、現在表示されているレイアウトに関連するノードを表示します。つまり、地形レイアウトにいる場合は、地形に関連するノードのみが表示されます。これらのノードは、階層リストに整理されており、展開したり折りたたんだりする事が出来ます。

新しいノードを追加するには、ノードリストの上部にある[Add...]ボタンをクリックするか、ノードプロパティになる特定の機能を使用します。いずれかの方法でノードを追加しても、そのノードは自動的にネットワーク内の適切な接続ポイントに接続されます。ノードネットワークを介して直接ノードを追加する事も出来ますが、この場合は自分で接続を管理する必要があります。

ノードネットワークとノードリストには同じ基本情報を表示するので、どちらかを変更すると他方にも影響します。どちらか一方を中心に作業する事も出来ますし、2つの間を行ったり来たりする事も出来ます。ほとんどのユーザーは、一般的な作業ではノードリストの方が操作しやすく、ノードの接続を手動で処理しなければならない特殊な状況ではノードネットワークを使用する事になるでしょう。
最終更新:2021年08月13日 14:14